Game Maker 0.11
Önemli fizik ve görev mantığı güncellemelerine 0.11'de uyum sağlamak için 0.11 Güncelleme Kılavuzu bakınız.
EŞSİZ BİR DENEYİMLE OYNA & YARAT!
Game Maker &
Game Client 0.11
Yeni takım oyun mekaniği ve oyun tasarım olanakları
Daha kolay kullanım için geliştirilmiş performans ve kullanıcı arayüzü
Oyuncular ve içerik üreticileri için yeni araçlar
Heyecan verici yeni oyun şablonları
👥 ÇOK OYUNCULU OYUN DENEYİMİ
Takım Değişkeni, Kural Yayın Türleri, Tek Oyuncuya Mesaj, Zafer & Yenilgi
Takım Olarak Oynamanın Yeni Yolları
Yeni yollarla arkadaşlarınla birlikte çalışabilir ya da rekabet edebilirsin, örneğin:
💯 Puanlar
🪵 Kaynaklar
🍔 İhtiyaçlar
⏲️ Zamanlayıcı Güçlendiriciler
💰 Oyun içi para birimi
☢️ Riskler
🆙 Bonuslar
🕵️ Rol / Durum
🏁 Hedefler

Kompleks Çoklu Oyuncu Dinamikleri
Oyuncu eylemleri şunları etkileyebilir:
👤 Sadece oyuncu
👥 Oyuncunun takımı
👥 👥 👥 Tüm oyuncular
Zafer & Yenilgi
Artık takımlar veya bireysel oyuncular zafer ya da yenilgi tetikleyebilir. Tüm oyuncular da birlikte zafer kazanabilir.
Yeni kamera animasyonları, oyun sonu sekansını daha profesyonel bir şekilde göstermek için kullanılabilir.
Oyundaki Yeni Takım Değişkeni Kuralları

Küresel, takım ve oyuncu değişkenlerinin kombinasyonuyla karmaşık çok oyunculu mekanikler tasarla.

Oyuncuların işbirliği yapmalarına, rekabet etmelerine ve bireysel hedeflere ulaşmalarına yardımcı olmak için değişkenleri HUD'da görüntüle.
Kullanım Senaryoları
🆕 Değişkenler için Çok Oyunculu Kullanım Örnekleri (sonraki sekme) - Takım değişkenleri oyunun seyrini değiştiren bir özellik! Çok oyunculu deneyimlerde farklı değişken türlerinin nasıl kullanılacağı hakkında bu kaynağa göz atın.
Mesaj Gönder Kuralı: Yeni Yayın Türleri
Kurallardan belirli bir hedefe Mesaj Gönderin.
Tüm kullanıcılara, Kurallar, Belirli Etiketler ve Hedefler’e mesaj göndermenin yanı sıra:

Tetikleyici Aktörler, bireysel oyuncuları etkiler.

Takım, tetikleyen takımı veya belirli bir takımı etkileyebilir.
Kullanım Senaryoları
Kurallardan belirli bir hedefe mesaj yayını yaparak yeni yaratıcı olasılıklar sunun.
🆙 Oyuncuları veya takımları, yaptıkları eylemlere göre seviye atlatın (örneğin, tuş vuruşları, puanlar vb.)
⚖️ Zorluk seviyesini, oyuncunun performansına göre dengeleyin
🌟 MVP'leri, VFX, PowerUp'lar vb. ile ödüllendirin
❗ Kurallar setine göre (değişken değerleri, tuş girişleri, zamanlayıcılar vb.) görevlerle ilgili mesajlar gönderin (aşağıdaki Görevler bölümünde kullanım örneklerine bakın).
[SP] Aktörlerine Mesaj Gönderme
Yeni bir kural, Deneyimlerinizi optimize etmek için Verileri Kurallardan [SP] aktörlerine veya nesnelere göndermenize olanak tanır.
Takım Zaferi & Yenilgisi
Zafer Bileşeni
Yeni Zafer Türleri, tüm oyuncular, takımlar veya bireysel oyuncular için zaferi tetiklemenizi sağlar. Ayrıca, tetiklendiğinde oynatılacak yeni bir kamera animasyonunu açıp kapatabilirsiniz.
Yenilgi Bileşeni
Yeni bir Takım Yenilgisi anahtarı, oyuncu veya takım yenilgisini ayırt etmenizi sağlar. Ayrıca, tetiklendiğinde oynatılacak yeni bir kamera animasyonunu açıp kapatabilirsiniz.
Değişkenler için Çok Oyunculu Kullanım Örnekleri
Sayı (Tam Sayı)
Global (G)
Tur / tur sayısı
Kaynak sayacı (Sürekli kullanım için ortak öğe)
RKalan sınırlı kaynaklar (rekabetçi öğe kullanımı)
Dünya sağlığı / risk
Küresel zaman (saniye) ekle
Team (T)
Takım puanı / yakalanan bayraklar
Kazanan turlar
Havuzlanmış kaynak sayacı
Takım sağlığı / riski
Bir takım için kalan öğeler topla, yok et, vb. (saniye
Player (P)
Kazanılan puanlar / NPC öldürme sayısı / yakalanan bireysel bayraklar (MVP)
Kişisel kaynak sayacı
Oyuncu sağlığı / riski (eğer Kurallar tarafından yönetiliyorsa)
Oyuncu süresi ekle (saniye)
Ondalık Sayı (Yüzdelik)
Global (G)
Bonusları hesapla
Team (T)
Bonusları hesapla
Takım seviyelerini hesapla (takım büyümesi için avantajlar sunmak amacıyla)
Player (P)
Bonusları hesapla
Oyuncu seviyesini hesapla (oyuncu gelişimi için avantajlar sunmak amacıyla)
Metin (maksimum: ~25 karakter) - Afişlerde ve HUD alanlarında görüntülenebilir
Global (G)
Mini oyun adı
Tur / aşama adı
Küresel talimat (örneğin, "Koinleri Topla")
Team (T)
Kod (yeni Kombinasyon Kodu davranışıyla kullanılabilir)
Diğer takım(lar) hakkında ipuçları / uyarılar
Takım durumu
Karakter sınıfı
Player (P)
Kod (yeni Kombinasyon Kodu davranışıyla kullanılabilir)
Gizli rol
Bölge adı (oyuncu konumu)
Zaman
Global (G)
Global oyun zamanlayıcısı
Etkinlik geri sayımı (örneğin, PVE oynama için düşman dalgaları)
Team (T)
Hedef tamamlama zamanlayıcısı (takım kaydı)
Takım zamanlayıcısı (değişken zaman oyunları)
Etkinlik geri sayımı (sadece takım)
Bekleme süresi zamanlayıcısı (takım)
Player (P)
Personal timer (vKişisel zamanlayıcı
(Değişken zaman oyunları)
Kişisel en iyi zaman (MVP)
Bekleme süresi zamanlayıcısı (oyuncu)
Doğru/Yanlış
Global (G)
Komutla veya oyun başlangıcında küresel mantığı tetikle (Doğruysa)
Küresel oyun ayarları (zorluk seviyesi, yüksek / düşük performans ayarları, vb.)
Küresel görev / etkinlik durumu
Team (T)
Yalnızca takım mantığını komutla tetikle (Doğruysa)
Takım rolü
Takım görevi / etkinlik durumu
Player (P)
Yalnızca oyuncu mantığını komutla tetikle (Doğruysa)
Oyuncu rolü
Oyuncu görevi / etkinlik durumu
HUD tercihi (tam, minimal)
Sıralama / Liderlik Tablosu
Sıralama
🔢 Sonuç Ekranı (Game Client)
Zafer veya yenilgi tetiklendiğinde, oyuncu sonuçlarını üç zaman, sayı veya ondalıklı değişkenle görüntüle.
🌐 Küresel Sıralama (Website)
Deneyim Sayfanızda, küresel çapta ilk 100 oyuncunun sıralamasını görüntüleyin.

ŞU ANDA KÜRESEL SIRALAMALAR İÇİN TARİH FILTRESİ YOK! Etkinliklerinizin sonunda küresel sıralamaların bir anlık görüntüsünü alarak doğru veriler elde edin.
Kullanım Senaryoları
Yerel sıralama, çok oyunculu oyun oturumlarına parlaklık katmanın ve ödüllendirici bir kapanış sağlamanın harika bir yoludur. Yarışlar, kaynak yönetimi, hayatta kalma ve daha fazlası ile bunu deneyin!
Küresel sıralama, Deneyimlerde tekrar oynanabilirliği artırmak ve oyuncu topluluğunuzu yarışmalar ve rekabet yoluyla inşa etmek için mükemmel bir araçtır.
Görevler
Çok Oyunculu Oyunlarda Görevler
Perde arkasında, içerik üreticileri için çok daha fazla olasılık mevcut, böylece daha ilgi çekici görevler oluşturulabilir.
Şu an için, oyuncu ve içerik üreticisi açısından arayüz aynı görünse de, oynanış tasarımına bağlı olarak eylemleriniz görevleri farklı şekillerde tetikleyebilir.
Hedeflerin diğer oyun mekaniği unsurlarıyla daha kolay entegre olması sayesinde, artık şu gibi seçenekler mümkün:
Tüm oyuncuların birlikte belirli miktarda kaynak toplaması
Takımınızın bölünerek bilgi toplayıp bir bulmacayı çözmesi
Açık dünya çok oyunculu bir deneyimde kendi maceranızı seçmeniz


Çok Oyunculu Uyumlu Hedefler
Hedefler sistemi çok oyunculu uyumluluk için yeniden kodlandı. Çatışmaları önlemek ve sistemi kolaylaştırmak için birkaç parametre değiştirildi. Görev türleri ve kullanıcı arayüzü neredeyse aynıdır.
Görevleri tek başınıza, bir ekiple veya bir Deneyimdeki diğer tüm oyuncularla birlikte tamamlamak için birçok yeni yaratıcı olasılık var. Bu oyunların gelecekte daha da kolay oluşturulabilmesi için daha fazla Hedefler sistemi güncellemesi geliştirilmektedir.
OYUNCU KAYNAĞI GEREKLİ
Çok oyunculu Deneyimlerde, Hedeflere gönderilen bir mesaj, her doğru oyuncu için görev değişikliklerini tetiklemek üzere bir oyuncu kaynağı içermelidir.
Oyuncu, takım ve genel değişken verileri, ilgili her oyuncunun eylemleri Hedeflere gönderilen mesajları tetiklediği sürece görev değişikliklerine yol açabilir (örn. etkileşim, tespit, vb.).
[SP] davranışları ve bileşenleri çok oyunculu modda görevleri doğru şekilde tetiklemeyecektir.
Kullanım Örnekleri
Çok Oyunculu Sosyal Merkez - Görev tek oyuncu için kullanılabilir
Çok Oyunculu Kooperatif - Görev tüm oyuncular için mevcut
Çok Oyunculu Rekabetçi (Takımlar) - Tüm takım arkadaşları için kullanılabilir görev
Kullanım örneği başına potansiyel mantık için Çok Oyunculu Uyumlu Görevler (0.11) bölümüne bakınız.
Ek mantıkla görevleri tetiklemek için kullanılabilecek veriler için Değişkenler için Çok Oyunculu Kullanım Örnekleri bölümüne bakınız.
Mevcut görevleri güncellemek için 0.11 Güncelleme Kılavuzu bölümünü ziyaret edin.
Game Maker 0.11'den önce oluşturulmuş bir Deneyimde Hedefleri açtığınızda, Hedeflerinizi yeni sisteme taşımanız istenecektir. Taşıma işlemi isteğe bağlıdır.
Bir yan panel, yeni sistemle uyumlu hale getirmek için mevcut görevlerinizin kurulumunda nelerin değiştirilmesi gerektiğine dair rehberlik sunacaktır.

👤 TEK OYUNCULU & 👥 ÇOK OYUNCULU OYNANIŞ
Dönüşüm & Kodlar
Harekete Geç
Yeni döndürme hareketi ile çeşitli platform zorluklarının ve daha etkileşimli dekorasyonların tadını çıkarın.

Nesneler her yönde dönebilir veya rotasyon yapabilir.

Bu özellik, daha sürükleyici ve çeşitli bir oyun deneyimi için çarpışmaları iyileştirir.
Gizli Kodları Açığa Çıkar
Kodları girerek bulmacaları çözebilir, quizleri yanıtlayabilir ve ek görevler ile oyun içi içeriklere erişebilirsiniz.

3-6 rakam veya harften oluşan bir kod, bir kapıyı açmak, yeni bir görevi başlatmak veya kaçış yolunu açmak için anahtar olabilir!

Bir kodu girmek için bir slot'un numarasını veya harfini ayarlamak için 🔼 veya 🔽 yazın veya kullanın. Kaç deneme hakkınız olacağı tamamen yaratıcıya bağlıdır!
🆕 Kombinasyon Kodu Davranışı
Oyuncular bir kod girer, bu da bir başarı veya başarısızlık mesajı tetikleyebilir.

Oyuncuların bulmacalar, quizler vb. için girebileceği alfasayısal kodlar (3-6 karakter) ayarlayın.
İpuçları veya talimatlar için 70-80 karakterlik görüntüleme metni ekleyin.
Kullanım Örnekleri
Kodları oyun içinde keşfedilebilir hale getirin veya oyuncu topluluğunuzla paylaşarak oyun sırlarını, avantajları ve daha fazlasını açığa çıkarın.
Oyunun tam özelliklerine erişim sağlamadan önce, oyuncuların çok fazla yanlış kod girmelerini engellemek için Kurallar kullanarak bir güvenlik önlemi oluşturun.
🆕 Dönme Davranışı
Nesnelere uygulanacak iki dönüş türü arasından seçim yapın.

X, Y veya Z ekseninde ↪️ veya ↩️ ile döndür Etrafında Döndür Varlığı bir ofset noktası etrafında döndür Aktörü Döndür Varlığı kendi dönüş noktası etrafında döndür
Kullanım Örnekleri
Platform oyunlarında zorluk seviyesini daha iyi tasarlamak için yeni hareket mantığını kullanın
Daha iyi çarpışmalar için, animasyonlu varlıklar yapmak yerine statik varlıklarda döndürme mantığını kullanın
Toplanabilir öğeler, PowerUp'lar veya sanat eserlerine vurgu yapmak için aktör döndürmesini kullanın
Yeniden Doğma
Yeniden Doğuş Noktası: Kullanıcı Avatarları ve Girdi Yapılandırmaları
Birden fazla özel avatarla benzersiz yeni Deneyimler oluşturun.
Yeniden doğma noktası davranışı, oyuncular bir instance'a katıldığında onlara özel bir avatar atayabilir.
Özel Girdi Yapılandırmaları, Avatar'ın Özelliklerinde de ayarlanabilir.
ÖZEL AVATARLAR & HAREKET PALETLERİ
Eski varlıklar, yeni 0.11 varsayılan Hareket Paleti kullanıldığında Kenar Kurtarma animasyonlarını içermeyebilir. Gerekli tüm animasyonlar için özel avatarları dikkatlice test edin.
Kullanım Örnekleri
Tek oyunculu veya Kooperatif RPG'ler, "yumuşak" karakter sınıflarıyla (örneğin, büyücü, savaşçı, vb.)
Tek oyunculu rol bağımlı dallanan hikayeler (oyuncu etiketleri özel mantığı tetikler)
Takım tabanlı avatarlar ve özel bir avatarın gerektiği oyunlar (örneğin, oyuncular yarış arabaları, uzay gemileri, vb. olarak)
Yeniden Doğuş Noktası: Avatar Özelliği (Bileşenler)
Yeniden doğuş noktası tarafından Tetikleme Hacmi (Trigger Volume) ve Işın İzi (Raycast) bileşenlerini ekleyip özelleştirin.
Şimdi, hedeflenmiş mesajlaşma ile doğru tespit ve yanıt gücü, oyuncunun avatarına uygulanabilir.
Not: Işın İzi (Raycast) bileşeni için 0.11 güncellemelerine bakınız.
Teknik Notlar
Işın izi, düz bir hattı takip ederek tespit yapar. Tetikleyici hacim ise 3D bir alanda tespit yapar.
Yakınındaki Nesneleri Vurma/Tespit Etme:
Takım arkadaşları veya rakipler
Belirli nesneler
Oyuncular ve/veya nesneler (etiketler aracılığıyla)
Yanıt ver (hedeflenmiş bir mesaj gönder):
Takım arkadaşları veya rakipler
Belirli nesneler
Hedeflenen/tespit edilen her oyuncu veya nesne
Tüm nesneler, sistemler ve oyuncular
Kurallar veya Hedefler sistemleri
Oyuncu (özellik uygulandıysa)
Kullanım Örnekleri
"Yumuşak" Karakter Sınıfları Tasarla Oyuncular, Spawn Point ayarları ve diğer mantıklar aracılığıyla bir rol üstlenebilirler ve bu rol, hedefe yakınlıklarına göre PowerUp'ların tetiklenmesini sağlar.
Sakin Şifacı - Takım arkadaşlarını tespit et, Sağlıklarını arttır
Gösterişli Büyücü - Düşmanları orta mesafede tespit et ve Zarar Direncini azalt
Çılgın Berzerker - Düşmanları orta mesafede tespit et ve Saldırı Gücünü arttır
Kurallar Entegrasyonu Oyuncuların diğer oyunculara veya nesnelere yakınlıklarına göre değişken değerlerini değiştiren kurallar tasarla, zaman gibi verileri takip et.
Bayrağı Kapmak "Bayrağa" yakın geçirilen zamanı hesapla, başarıyı ödüllendir, HUD'da ilerleme çubuğu olarak göster, son sonucu Sıralamada göster (Bir zamanlayıcı değişkenini kontrol etmek için Tetikleyici Hacim mesajlarını kullan)
Hazine Avı/Farkı Bul Etiketlenmiş öğeleri say (Işın İzi kullanarak)
Oyuncu HUD Tarzı ve Renkleri
Yeni HUD Özelleştirmeleri
HUD kuralı güncellemeleri, slot şekli ve renk ayarlarını içerir. Diğer kuralları kullanarak, oyuncuların değişken değerlerle ilgili ipuçlarına veya uyarılara ihtiyaç duydukça HUD slotlarının dinamik olarak değişmesini tetikleyebilirsiniz.
İki HUD Slot Stili: Elmas veya Kare (tüm slotlar için uygulanır)



Seçilebilecek Dört Değer Durumu:
Normal (mavi)
Pozitif (yeşil)
Uyarı (sarı)
Kritik (kırmızı) - Titreşim animasyonu yapılabilir
Kullanım Örnekleri
HUD slot renklerini, farklı oyun görünümleri ve çeşitli gökyüzü/arazi arka planlarında daha iyi görünürlük sağlamak için özelleştirin.
Diğer kurallarla belirlenen kriterlere göre slot renklerini dinamik olarak güncelleyerek oyuncuları harekete geçmeleri için uyarın (örneğin, sayının aralıkta olup olmadığını kontrol et). Kritik durumu kırmızı olarak titreşim animasyonu yapacak şekilde ayarlayın.
3K: Kamera, Kontroller & Karakter
Daha İyi Bir Görünüm ve His Deneyimi
Birçok yerleşik iyileştirme, oyun deneyimini daha sürükleyici hale getirir.
Özel Oyun Hissi
Yaratıcılar, yeni Hareket Paletleri ile oyun türlerini optimize edebilir. Varsayılan palet şunları içerir:

Kenar Kurtarma
Avatarınız uzun atlamalar yaparken biraz daha yükseğe ulaşın ve rahat bir nefes alın.

Koyote Zamanı
Fizik kurallarını zorlayarak, bir kenardan atlama işlemini daha kolay hale getiren bir anlık gecikme.
Daha Uyarlanabilir Kontroller

Yeni Kontrol İpuçları
Kontrolleri hızlıca görmek için ` tuşuna basın, bu artık yaratıcıların özelleştirilmiş kontroller için kısa açıklamalar eklemesine olanak tanır (0-9 tuşları ve fare girdileri).
Çeşitli Özelleştirilmiş Kontroller
Tuș ve fare girdileri, her Deneyim için farklı kullanımlara sahip olabilir.
Gölgelendirici İyileştirmeleri

Kamera Kapanması ve iyileştirmeler, avatarınız nesnelerin ve blokların arkasında hareket ederken siluetini görünür hale getirir.

Gölgeler güncellendi, böylece platform oyunlarında avatarınızın nereye ineceğini tahmin etmek artık çok daha kolay.
Avatar Animasyon Güncellemeleri

Avatarlar için daha ilginç meydan okumalar sunan yeni serbest düşüş animasyonu.

Avatar animasyonları daha doğal hissettirecek şekilde güncellendi.
Hareket Paletleri
Avatarların hareket etme ve kontrol edilme şekillerini iyileştiren temel geliştirmeler yapıldı.
Yeni varsayılan zıplama yüksekliği ve mesafeleri de dahil olmak üzere uyum sağlamanız gereken önemli güncellemeler için 0.11 Güncelleme Kılavuzu bakın.

Oyun menüsünde bir hareket paleti seçin, böylece animasyonlar, kamera ve kontroller, oluşturduğunuz oyun türü için en iyi şekilde görünsün ve hissetsin. Bu sürüm, yeni Varsayılan palet ile rekabetçi platform oyunlarını iyileştiriyor.
TAŞINMA
Çakal Zamanı ve Kenara Tutunma'yı eski bir Deneyim'de etkinleştirmek için, Varsayılan paleti seçin ve kontrollerdeki ve kamera tepkisindeki değişikliklere uyacak şekilde Deneyiminizi gerektiği gibi adapte edin.
ÖZEL AVATARLAR & HAREKET PALETLERİ
Eski varlıklar, yeni 0.11 varsayılan Hareket Paleti kullanıldığında Kenar Kurtarma animasyonlarını içermeyebilir. Gerekli tüm animasyonlar için özel avatarları dikkatlice test edin.
Klavye Girişi ve Fare Girişi Kuralları: Bağla/Çöz, Açıklama
Bir Deneyim boyunca kontrol kullanımını değiştirmek için klavye ve fare girişlerini bağlayın veya çözün.

Kullanım Örnekleri
Kamera engelleme avantajından yararlanarak labirentleri ve bulmacaları geliştirin
Dramatik anları ustaca zamanlayarak platformları dikkatlice yerleştirip kenar kurtarmayı tetikleyin
Puan, PowerUp ve daha fazlasını kazanmak için rekabetçi dikey serbest düşüş meydan okumaları tasarlayın
Oyun ihtiyaçlarına uygun dinamik kontrol aktivasyonu/deaktivasyonu tasarlayın
Çok Oyunculu NPC'ler
Işın izi, Etiketler, Işık, NFT Sensörü
Daha Hassas, Dinamik Oynanışın Tadını Çıkarın
Birkaç küçük güncelleme, daha gösterişli ve reaktif bir oyun için uzun bir yol kat edebilir:
Bir nesnenin amacı veya durumu bir anda değişebilir ve farklı etkileşimleri tetikleyebilir
Algılama mantığı daha sofistike olabilir
Oyunun kilidini açmak için bir avatarı veya NFT ekipmanını donatmanız gerekebilir, sadece ona sahip olmanız değil
Işık, özellikle oyuncuların etrafında farklı şekilde kullanılabilir
Aktör Özellik Değiştirici Davranışı
Oyun sırasında hedef nesnelere etiket ekleyin veya kaldırın.
Işın İzi Bileşeni
Hassas ışın yayınlama için daha fazla parametre.
Başlangıçta etkinleştirme
Işın herhangi bir hedefte durmalıdır
Hedef vurulduğunda devre dışı bırak: devre dışı bırakma durumunda baştan başlamak için yayınlar arasındaki gecikme
Oynatıcıya takılabilir
Çoklu hedefler
NFT Sensör Bileşeni
Yeni bir "Donanımlı mı" geçişi, başarı mesajını tetiklemek için gerekli bir NFT'nin donanımlı olup olmadığını kontrol edebilir.
Işık Bileşeni
Yeni Ofset parametresi, ek mantık aktörlerine olan ihtiyacı azaltır ve Avatar Özelliği olarak Doğma Noktası davranışındaki kullanım durumlarını artırır.
Güvenlik, Performans ve Cila
Tüm Deneyimler için daha az ağ sorunu, daha iyi performans ve daha hızlı yükleme süreleri için netcode, bellek, CPU ve grafik optimizasyonu.
🚀 Çok oyunculu Deneyimler'de %15'ten fazla CPU ve ağ performansı iyileştirmesi.

İyileştirilmiş Hile Karşıtı Önlemler
Çeşitli iyileştirmeler, The Sandbox'taki Deneyimleri oynamanın ödüllerinin gerçek oyuncular tarafından kazanılmasını daha iyi sağlıyor.
Toplanabilir Bileşen
Daha düzgün nesne alımı ve daha az gecikme için yeniden işlenmiş kod.
Teleport Bileşeni
Özel VFX ve gelişmiş okunabilirlik ile geliştirilmiş ışınlanma ekranı.
Zafer & Yenilgi Kamerası
Zafer veya yenilgi tetiklendiğinde yeni bir kısa sekans belirir.
Düzeltme: Arazi Senkronizasyonu
Davranış mantığını iyileştirmek için sorunlar giderildi.
İÇERİK ÜRETİCİ ARAÇLARI
Önemli fizik ve görev mantığı güncellemelerinin 0.11'e uyarlanması için 0.11 Güncelleme Kılavuzu bakınız.
Varlık Kitleri
Yeni Varlık Kitleri, metaverse köşenizi oluşturmak için kütüphanenizi yaratıcı temalar ve ortak varlıklarla genişletiyor. Her birinin içinde ne olduğunu görmek için Kitaplığın sağ üst köşesindeki açılır menüye tıklayın!

Partnerler
Atari Centipede
Blond:ish
Care Bears
Chupa Chups
The Smurfs
Temalar
Kaçış odası
Çarşı
Şehir
Çöl
Orman
Ada
Bataklık
Tundra
Yanardağ
Yanardağ Tema Örnekleri

Yayınlama Merkezi
Artık Game Maker'daki tek bir pencereden şunları yapabilirsiniz:
Bir Deneyimi Game Maker Galerisi'ne paylaşın
Deneyim Yöneticisi'ne erişerek ücretsiz bir Deneyim Sayfası oluşturun, varlıkları kontrol edin, LAND'inizde yerini bulun, erişim kısıtlamalarını ayarlayın ve Haritaya yayınlayın
Tüm özel varlık taslaklarını "Yayınlamaya Hazır" olarak ayarlayın ve Deneyiminizi yayınlayın

Sıralama Verilerini Kullanın
Oyun Kuralları penceresindeki yeni Sıralama seçeneğini kullanarak, oyun oturumunun sonunda ve Deneyim sayfanızda ihtiyaç duyduğunuz şekilde sıralanmış üç değişkenin verilerini gösterebilirsiniz. Kendi yarışmalarınızı düzenlemek için harika bir araçtır!
Mesaj Gönder Kuralı ile Yayın Türleri
Bir kurallar seti için yayın hedeflerini özelleştirmek amacıyla, Mesaj Gönder kuralı ile bir mesaj yayınlayın.

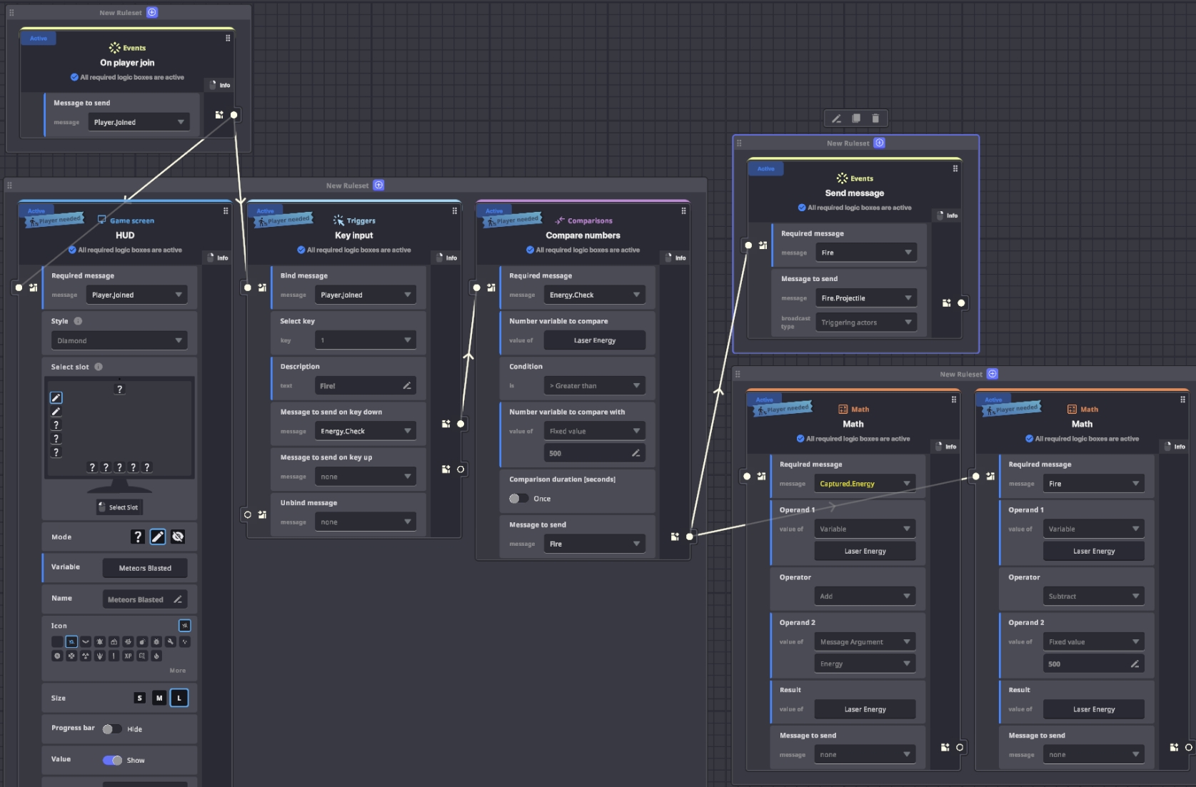
Çoklu Izgara Panoları ve Kural Bağlantıları
Kurallar seti oluştururken geliştirilmiş performansın ve deneyim mekaniği oluşturmak için bolca alanın keyfini çıkarın.

Daha fazla oyun mekaniği için çoklu ızgara panosunda kural setleri oluşturun ve kategorize edin.

Kurallarınızın nasıl mesaj gönderip aldığını bağlantıları olan bir ızgara panosunda görselleştirin.
Oyun Kuralları penceresine faydalı yeni kontrol ve kullanıcı arayüzü ipuçları eklendi.
Hiyerarşi
Varlıkların organize edilmesi ve bulunması daha kolaydır:

Klasör Yönetimi
Sağ tıklama menüsü artık şunları içeriyor:
Klasöre Taşı seçeneği
Renk seçimi

Aktör Sayısı
Deneyiminizi optimize etmenize yardımcı olacak toplam voksel varlıklarını ve mantık varlıklarını görmek için aktör sayısının üzerine gelin

İç İçe Varlık Arama
Arama sonuçları varlık üst klasör(ler)ini gösterir
Davranış ve Bileşenler: Kopyala/Yapıştır
Bir davranışın veya bileşenin tüm parametrelerini kopyalamak ve başka bir nesnede aynı davranışa veya bileşene yapıştırmak için sağ tıklayın.
Seçici Aracı ve Blok Sayacı
Faydalı yeni araçlar seçim ve yerleştirmeyi kolaylaştırır.

Bir bloğu veya varlığı seçmek ve özelliklerini görüntülemek için üzerine tıklayın. Tekrar kullanmak için Yerleştir aracını kullanın.

XYZ eksenlerinde Serbest fırça ile o anda yerleştirilmekte olan blok sayısını görün.
NFT Görüntü ve NFT Sensör Bileşenleri
NFT Görüntü artık NFT görüntülerini WEBP formatında gösteriyor.


NFT Sensörü artık kullanım amacını not etmek için yeni parametreler içeriyor (mantığı etkilemez).
Yeni Sesler ve VFX ile Modal Kategoriler
Seçim modal kullanıcı arayüzü kategorilerle standartlaştırılarak ihtiyacınız olanı bulmanızı kolaylaştırıyor.

Kullanıma göre davranış ve bileşen kategorileri Güncellenmiş bir açıklama için bir seçeneğe tıklayın

Yeni seçeneklerle görsel FX ve ses kategorileri Kısa bir önizleme klibi için bir sese tıklayın

Varlık ve model seçim kategorileri
Model seçimi artık Dinamik Kütüphane seçeneklerini içeriyor
Metin Alanları: Emoji ve Dil Desteği
Metin alanları Deneyim Sayfanızda, Game Maker'da ve Oyun İstemcisinde daha fazla seçeneği destekler.

Deneyim başlıkları ve açıklamaları artık emoji kullanabilir.

Diyalog, HUD metni ve daha fazlası için Çince, Korece, Japonca ve potansiyel olarak binlerce başka dilde metin girin.
Desteklenen diller, Game Maker'da mantığı tetikleyecek mesajlar oluşturmak için kullanılabilir.
Beş Yeni Modüler Oyun Türü Şablonu
Sosyal Platform, Çarpışma, Quiz, Etiket ve Boşta Tıklama oyunlarıyla kendi dünyalarınızı oluşturmak için bu yeni modüler şablonları uyarlayın.





Manuel Yükseltmeler Gerekli
Önemli fizik ve görev mantığı güncellemelerine 0.11'de uyum sağlamak için 0.11 Güncelleme Kılavuzu bakınız.
OYUNCU ARAÇLARI
Kombinler: Kaydet ve Donat
Favori NFT ekipman kombinasyonlarınızı hızlıca uygulayın.


Kaydedilen Kombinler

Kaydedilen Seçeneklere Gözat
Öne Çıkan Deneyimler, Değerlendirmeler & Yer İmleri
Deneyimleri değerlendirin, favorilerinizi yer imlerine ekleyin ve tekrar oynayın. Yer imlerine eklenen Deneyimler The Sandbox web sitesindeki Deneyimler Galerisi'nde görünür, böylece kolayca bulunabilir ve tekrar oynanabilir.

Keşfedilecek öne çıkan içerikleri bulmak için oyun oynarken haritada gezinin.

UX/UI Cilası
Envanter Sıralama
Yeni toplanan eşyaları bulmayı kolaylaştırmak için varsayılan sıralama artık en yeniden en eskiye doğru. Her ekipman yuvasının artık kullanıcı arayüzünde simgeleri var.
Pop-Up Sistemi
Oyun içi açılır pencereler için birleşik kullanıcı arayüzü.
UI Animasyonları
NFT Galerisi, Envanter vb. açılırken/kapanırken ekran geçişleri
Stil Güncellemeleri
Ana menü, navigasyon barı,
Last updated







