게임 메이커 0.11
0.11 업그레이드가이드를 참고하여 기존 경험(Experiences)을 업데이트하고 0.11 버전의 새로운 기능을 최적화하여 사용하세요.
이전에 없던 방식으로 플레이하고 창작하세요!

 게임메이커 &
 게임메이커 &  게임 클라이언트 0.11
 게임 클라이언트 0.11
- 새로운 팀 게임 플레이 및 게임 디자인 가능성 
- 향상된 성능 및 UI로 사용 편의성 향상 
- 플레이어와 크리에이터를 위한 새로운 도구를 제공 
- 흥미진진한 새 게임플레이 템플릿 제공 
👥 멀티플레이어 게임 플레이
팀 변수, 규칙 방송 유형, [SP]에게 보내는 메시지, 승리 및 패배
게임 규칙의 새로운 팀 변수

글로벌, 팀, 플레이어 변수를 조합하여 복잡한 멀티플 레이어 메커니즘을 설계하세요.

플레이어가 협력하고 경쟁하며 개별 목표를 달성할 수 있도록 HUD에 변수를 표시합니다.
활용 사례
🆕 멀티플레이어 변수 사용사례 (다음 탭) - 팀 변수는 게임의 판도를 바꾸는 요소입니다! 멀티플레이어 경험에서 다양한 변수 유형을 사용하는 방법에 대한 이 자료를 확인하세요.
메시지 전송 규칙: 새로운 브로드캐스트 유형
특정 대상에게 규칙에서 메시지(Send Message)를 전송 가능.
모든 플레이어(All), 규칙(Rules), 특정 태그(Specific Tags), 목표(Objectives) 등으로 보낼 수 있음

액터 트리거는 개별 플레이어에게 영향을 줍니다.

팀은 트리거된 팀 또는 지정된 팀에 영향을 줄 수 있습니다.
활용 사례 
규칙을 통해 특정 대상을 정확히 지정하여 메시지를 방송함으로써 새로운 창의적 가능성을 창출합니다.
🆙 플레이어나 팀의 행동(예: 키 입력, 점수 등)에 따라 레벨업
⚖️ 플레이어 성과에 따라 난이도 조절
🌟 MVP에게 VFX, 파워업 등으로 보상 제공
❗ 각 변수 유형(사용 사례는 아래 '퀘스트' 참조)에 대해, 규칙 기준(변수 값, 키 입력, 타이머 등)을 기반으로 퀘스트에 메시지를 직접 전송
메시지를 [SP] 액터에게 전송
독창적인 새로운 규칙을 통해 룰에서 [SP] 액터 또는 객체로 데이터를 전송하여 경험을 최적화할 수 있습니다.
팀 승리 및 패배
승리 컴포넌트
새로운 승리 유형을 통해 모든 플레이어, 팀 또는 개별 플레이어의 승리를 트리거할 수 있습니다. 또한, 트리거 시 재생될 새로운 카메라 애니메이션을 켜거나 끌 수 있습니다.
패배 컴포넌트
새로운 팀 패배 토글을 통해 플레이어 패배와 팀 패배를 구분할 수 있습니다. 또한, 트리거 시 재생될 새로운 카메라 애니메이션을 켜거나 끌 수 있습니다.
멀티플레이어 변수 사용사례
숫자(정수)
글로벌(G)
- 라운드/랩 번호 
- 리소스 카운터(협동아이템 사용) 
- 남아 있는 한정된 자원(경쟁 아이템 사용) 
- 월드 체력 상태 / 위험 
- 글로벌 시간 추가 (초) 
팀(T)
- 팀 점수 / 획득한 깃발 
- 라운드 승리 횟수 
- 공유된 리소스 카운터 
- 팀 체력 상태 / 위험 
- 팀 시간 내에 수집하거나 파괴해야 하는 남은 아이템 
플레이어(P)
- 획득한 점수 / NPC 처치 횟수 / 개인 깃발 점령 (MVP) 
- 개인 리소스 카운터 
- 플레이어 체력 상태 / 위험 (규칙에 의해 관리되는 경우) 
- 플레이어 시간 추가 (초) 
소수점 숫자(실수)
글로벌(G)
- 보너스 계산 
팀(T)
- 보너스 계산 
- 팀 레벨 업 계산 (팀 성장에 따른 혜택 제공) 
플레이어(P)
- 보너스 계산 
- 플레이어 레벨 업 계산 (플레이어 성장에 따른 혜택 제공) 
텍스트 (최대 약 25자) - 배너 및 HUD 슬롯에 표시 가능
글로벌(G)
- 미니 게임 이름 
- 라운드 / 단계 이름 
- 글로벌 지시 사항 (예: "동전 모으기") 
팀(T)
- 코드 (새로운 조합 코드 동작과 함께 사용할 수 있음) 
- 다른 팀에 대한 힌트/경고 
- 팀 상태 
- 캐릭터 클래스 
플레이어(P)
- (새로운 조합 코드 동작과 함께 사용할 수 있음) 
- 비밀 역할 
- 영역 이름 (플레이어 위치) 
시간
글로벌(G)
- 글로벌 게임 타이머 
- 이벤트 카운트다운(예: PVE 플레이를 위 한 적의 파도) 
팀(T)
- 목표 완료 타이머(팀 기록) 
- 팀 타이머(다양한 시간 게임) 
- 이벤트 카운트다운(팀 전용) 
- 재사용 대기 시간 타이머(팀) 
플레이어(P)
- 개인 타이머(다양한 시간 게임) 
- 개인 최고 기록(MVP) 
- 재사용 대기시간 타이머(플레이어) 
참/거짓
글로벌(G)
명령 시 또는 다음에서 전역 로직을 트리거합니다.
True이면 게임 시작
- 글로벌 게임 설정(난이도 - 레벨, 고성능/저성능 설정 등) 
- 글로벌 작업/이벤트 상태 
팀(T)
다음과 같은 경우 명령 시 팀 전용 로직을 트리거합니
다.
- 팀역할 
- 팀 작업/이벤트 상태 
플레이어(P)
True인 경우 명령 시 플레이어 전용 로직 트리거
- 플레이어 역할 
- 플레이어 작업/이벤트 상태 
- HUD 기본 설정(전체, 최소) 
랭킹(Ranking)/리더보드(Leaderboard)
순위
🔢 결과 화면 (게임 클라이언트)
승리 또는 패배가 발생했을 때, 최대 세 개의 시간, 숫자 또는 소수 변수에 대한 플레이어 결과를 표시합니다.
🌐 글로벌 순위 (웹사이트)
경험 페이지에 전 세계 상위 100명의 플레이어 순위를 표시합니다.

글로벌 순위에는 아직 날짜 필터가 없습니다... 아직까지는요! 정확한 데이터를 위해 이벤트 종료 시점에 글로벌 순위의 스냅샷을 찍으세요.
퀘스트(Quests)
멀티플레이어 게임의 퀘스트
멀티플레이어 게임의 퀘스트 경험 뒤에는 크리에이터가 더욱 흥미로운 퀘스트를 만들어낼 수 있는 다양한 요소들이 존재합니다.
현재는 플레이어와 크리에이터의 UI가 동일한 형태와 느낌을 갖지만, 게임플레이 디자인에 따라 플레이어의 행동이 퀘스트를 서로 다르게 트리거할 수 있습니다.
이제 목표는 게임 메커니즘과 같은 다른 로직과 통합하기가 더욱 쉬워졌기 때문에, 선택할 수 있는 옵션이 몇 가지로 좁혀졌습니다.
- 모든 플레이어는 일정량의 자원을 함께 모아야 합니다. 
- 팀이 정보를 수집하여 퍼즐을 해결하기 위해 분업하고 협력해야 합니다. 
- 개방형 멀티플레이어 세계에서 자신만의 모험을 선택하세요. 


멀티플레이어 호환 목표
목표 시스템이 멀티플레이어 호환성을 위해 재구성되었습니다. 일부 매개변수가 변경되어 충돌을 방지하고 시스템을 간소화하였습니다. 퀘스트 유형과 UI는 거의 동일합니다.
이제 혼자서, 팀과 함께, 또는 경험 내 다른 모든 플레이어와 함께 퀘스트를 완료할 수 있는 새로운 창의적인 가능성이 많아졌습니다. 향후 이러한 게임플레이를 더욱 쉽게 만들 수 있도록 목표 시스템 업데이트가 개발 중입니다.
플레이어 소스 필요
멀티플레이어 경험에서 목표에 전송되는 메시지는 올바른 플레이어의 퀘스트 변경을 트리거할 수 있도록 플레이어 소스를 포함해야 합니다.
플레이어, 팀, 글로벌 변수 데이터를 활용하여 각 관련 플레이어의 행동이 목표에 메시지를 전송할 경우(예: 상호작용, 감지 등) 퀘스트 변경이 이루어질 수 있습니다.
멀티플레이어에서는 [SP] 동작 및 구성 요소가 퀘스트를 올바르게 트리거하지 않습니다.
활용 사례
- 멀티플레이어 소셜 허브 - 한 명의 플레이어가 이용할 수 있는 퀘스트 
- 멀티플레이어 협동 - 모든 플레이어가 이용할 수 있는 퀘스트 
- 멀티플레이어 경쟁전(팀) - 모든 팀원이 참여할 수 있는 퀘스트 
각 사용 사례에 대한 잠재적인 로직은 멀티플레이어 호환 퀘스트 (0.11) 를 참고하세요.
추가 로직을 활용하여 퀘스트를 트리거하는 데 사용할 수 있는 데이터는 멀티플레이어 변수 사용사례 를 참고하세요.
기존 퀘스트를 업데이트하는 단계별 안내를 보려면 0.11 업그레이드 가이드문서를 확인하세요
게임 메이커 0.11 이전에 제작된 경험에서 목표를 열면, 새로운 시스템으로 마이그레이션할지 묻는 메시지가 표시됩니다. 마이그레이션은 선택 사항입니다.
사이드 패널에서는 기존 퀘스트 설정을 새로운 시스템과 호환되도록 수정해야 하는 부분에 대한 안내를 제공합니다.

👤 싱글 플레이어 & 👥 멀티 플레이어 게임플레이
회전(Rotation) 및 코드(Codes)
액션에 도전하세요
새로운 회전(Rotate) 동작을 통해 다양한 플랫폼 도전과 더욱 인터랙티브한 장식을 즐기세요

오브젝트는 모든 방향으로 회전(Spin)하거나 회전(Rotate)할 수 있습니다.

이 기능은 충돌을 개선하여 더욱 몰입감 있고 다양한 게임플레이를 제공합니다.
비밀 코드(Code) 해제
코드를 입력하여 퍼즐을 해결하고, 퀴즈에 답하며, 추가 퀘스트와 게임플레이에 접근하세요.

3~6개의 숫자 또는 문자(Code)가 문을 열거나, 새로운 퀘스트를 시작하거나, 탈출 경로를 만드는 열쇠가 될 수 있습니다!

숫자 또는 문자 슬롯을 설정하려면 직접 입력하거나 🔼 혹은 🔽 키를 사용하여 코드를 입력하세요. 몇 번의 시도가 가능한지는 크리에이터가 결정합니다!
🆕 조합 코드(Combination Code) 동작
플레이어가 코드를 입력하면 성공 또는 실패 메시지가 트리거됩니다.

- 플레이어가 퍼즐이나 퀴즈 등에 입력할 수 있도록 3~6자의 영숫자 코드(Code)를 설정하세요. 
- 힌트 또는 지침을 제공하기 위해 70~80자의 표시 텍스트를 추가하세요. 
활용 사례
- 게임 내에서 코드를 발견할 수 있도록 하거나 플레이어 커뮤니티와 공유하여 게임플레이의 비밀, 특전 등을 해제하세요. 
- 규칙(Rules)을 사용하여 실패 방지 시스템을 구축하면 플레이어가 코드를 너무 많이 추측할 경우 전체 게임 기능에 접근하지 못하도록 할 수 있습니다. 
🆕 회전(Rotate) 동작
오브젝트에 적용할 두 가지 회전(Rotation) 유형 중에서 선택하세요.

왼쪽(↪️ 또는 오른쪽(↩️)으로 X, Y, Z 축을 기준으로 회전(Rotate)하세요. 회전 중심(Rotate Around) 애셋을 기준점에서 회전 이동시킵니다. 액터 회전(Rotate Actor) 애셋을 피벗(Pivot) 포인트를 중심으로 회전시킵니다.
스폰(Spawning)
새로운 역할(Role)로 스폰(Spawn)
크리에이터가 제공하는 다양한 맞춤형 아바타로 싱글플레이어 및 멀티플레이어 게임에 참여하세요.
스폰(Spawn) 지점에는 플레이어 경험을 맞춤 설정할 수 있는 더욱 다양한 로직과 설정이 포함되어 있으며, 게임플레이 상호작용을 감지하고 트리거하는 스마트한 방식이 적용됩니다.

스폰 포인트(Spawn Point): 사용자 지정 아바타 및 입력 구성
다양한 맞춤형 아바타(Custom Avatars)로 독창적인 새로운 경험(Experience)을 만들어 보세요.

스폰 포인트(Spawn Point) 동작을 통해 인스턴스에 참여하는 플레이어에게 맞춤형 아바타(Custom Avatar)를 할당할 수 있습니다.
아바타(Avatar)의 기능에서 사용자 지정 입력 구성(Custom Input Configurations)도 조정할 수 있습니다.
맞춤형 아바타(Custom Avatars) 및 움직임 팔레트(Movement Palettes)
이전 애셋은 새로운 0.11 기본 움직임 팔레트(Default Movement Palette) 사용 시 엣지 복구(Edge Recovery) 애니메이션이 포함되지 않을 수 있습니다. 맞춤형 아바타(Custom Avatars)의 모든 필요한 애니메이션을 신중하게 플레이 테스트하세요.
활용 사례
- 싱글플레이어나 협동(Cooperative) RPG에서 "소프트" 캐릭터 클래스(예: 마법사, 전사 등)를 활용하세요. 
- 싱글플레이어에서 역할(Role)에 따라 분기되는 내러티브를 구성할 수 있으며, 플레이어 태그(Player Tags)가 고유한 로직을 트리거합니다. 
- 특수 아바타(Special Avatar)가 필요한 콘셉트(예: 레이싱카, 우주선 등) 기반의 팀 기반 아바타 및 게임을 설계하세요. 
스폰 포인트(Spawn Point): 아바타 기능(Components)
스폰 포인트(Spawn Point)에서 트리거 볼륨(Trigger Volume) 및 레이캐스트(Raycast) 구성 요소를 추가하고 맞춤 설정하세요.

이제 정밀한 감지 및 반응 기능과 타겟 메시징(Targeted Messaging)이 플레이어의 아바타(Avatar)에 적용될 수 있습니다. 참고: Raycast 구성 요소의 0.11 업데이트를 확인하세요.
기술 노트(Technical Notes)
레이캐스트(Raycast)는 직선으로 감지하며, 트리거 볼륨(Trigger Volume)은 3D 공간 내에서 감지합니다.

근접 감지/충돌(Hit/Detect Nearby):
- 팀원 또는 상대 
- 특정 오브젝트(Objects) 
- 플레이어 및/또는 태그(Tags)를 통한 오브젝트 
반응(대상 지정 메시지 전송):
- 팀원 또는 상대 
- 특정 오브젝트(Objects) 
- 감지되거나 충돌한 모든 플레이어 또는 오브젝트 
- 모든 오브젝트, 시스템 및 플레이어 
- 규칙(Rules) 또는 목표(Objectives) 시스템 
- 기능이 적용된 플레이어 
활용 사례
"소프트" 캐릭터 클래스(Soft Character Classes) 디자인 플레이어는 스폰 포인트(Spawn Point) 설정 및 기타 로직을 통해 역할(Role)을 수행할 수 있으며, 대상과의 근접도에 따라 파워업(PowerUps)이 활성화될 수 있습니다.
- 치유사(Soothing Healer) - 팀원을 감지하여 체력을 회복합니다. 
- 위협적인 마법사(Intimidating Mage) - 중거리의 적을 감지하여 피해 저항력을 감소시킵니다. 
- 광전사(Mad Berserker) - 근거리의 적을 감지하여 공격력을 증가시킵니다. 
규칙 통합(Rules Integration) 플레이어가 다른 플레이어나 오브젝트와의 근접성 및 시간 등의 데이터를 추적하여 변수 값을 조정하는 규칙 세트를 설계하세요.
- 깃발 뺏기(Capture the Flag) "깃발(Flag)" 근처에서 머문 시간을 계산하여 업적을 부여하고, HUD의 진행률 표시줄로 표시하며, 최종 결과를 랭킹(Ranking)에 반영하세요. (트리거 볼륨(Trigger Volume) 메시지를 사용하여 타이머 변수 제어) 
- 보물 찾기 / 차이점 찾기(Treasure Hunt / Spot the Difference) 레이캐스트(Raycast)를 사용하여 태그가 지정된 아이템이 발견된 횟수를 계산하세요. 
플레이어 HUD 스타일(Player HUD Style) 및 색상(Colors)
새로운 HUD 사용자 지정(HUD Customisations)
HUD 규칙 업데이트에는 슬롯 모양 및 색상 설정이 포함됩니다. 다른 규칙을 사용하여 변수 값과 관련된 힌트 또는 경고가 필요할 때 HUD 슬롯이 동적으로 변경되도록 트리거하세요.
HUD 슬롯 스타일: 다이아몬드(Diamond) 또는 정사각형(Square) (모든 슬롯에 적용)



선택 가능한 네 가지 값 상태(Value States):
- 일반(Normal) - 파란색 
- 긍정(Positive) - 초록색 
- 경고(Warning) - 노란색 
- 위험(Critical) - 빨간색 (펄스 애니메이션 적용 가능) 
3C: 카메라(Camera), 컨트롤(Controls) 및 캐릭터(Character)
더 향상된 비주얼과 조작감을 경험하세요
다양한 내장 개선 사항이 게임플레이의 몰입감을 높여줍니다.
커스텀 게임 느낌(Custom Game Feel)
크리에이터는 새로운 움직임 팔레트(Movement Palettes)를 활용하여 게임 유형을 최적화할 수 있습니다. 기본 팔레트(Default Palette)에는 다음이 포함됩니다:

엣지 리커버리(Edge Recovery)
아바타가 긴 점프를 할 때 조금 더 높이 도약하여 안도의 한숨을 쉬세요.

코요테 타임(Coyote Time)
찰나의 지연으로 점프 타이밍을 조정하여 물리 법칙을 극복하고 가장자리에서 더 쉽게 점프하세요.
더 유연한 컨트롤

새로운 컨트롤 팁
` 키를 눌러 컨트롤을 한눈에 확인할 수 있습니다. 이제 제작자는 사용자 정의 컨트롤(0-9 키 및 마우스 입력)에 대해 짧은 설명을 추가할 수 있습니다.
다양한 사용자 정의 컨트롤
경험마다 키와 마우스 입력이 서로 다른 용도로 사용될 수 있습니다.
쉐이더 개선사항

카메라 오클루전 및 개선 기능은 카메라 거리를 일정하게 유지하면서 물체와 블록 뒤로 이동 시 아바타의 실루엣을 드러냅니다.

플랫폼 게임 플레이 시 아바타가 착지할 위치를 훨씬 쉽게 예측할 수 있도록 그림자가 업데이트되었습니다.
아바타 애니메이션 업데이트

더 흥미로운 도전을 위해 아바타에 새로운 자유 낙하 애니메이션이 추가되었습니다.

아바타 애니메이션이 보다 자연스럽게 느껴지도록 업데이트되었습니다.
움직임 팔레트(Movement Palettes)
아바타의 이동 방식과 조작 방식을 개선하는 근본적인 업그레이드가 이루어졌습니다.
새로운 기본 점프 높이와 거리 등을 포함한 주요 변경 사항을 확인하려면 0.11 업그레이드 가이드를 참고하세요.

게임플레이(Gameplay) 메뉴에서 움직임 팔레트(Movement Palette)를 선택하여 애니메이션, 카메라, 컨트롤이 제작하는 게임 유형에 가장 적합한 형태와 느낌을 갖도록 설정하세요.
이번 업데이트에서는 새로운 기본(Default) 팔레트를 통해 경쟁형 플랫폼 게임 경험이 개선되었습니다.
이전(Migration)
이전 경험(Experience)에서 코요테 타임(Coyote Time)과 엣지 리커버리(Edge Recovery)를 활성화하려면 기본(Default) 팔레트를 선택하고, 컨트롤 및 카메라 반응성 변경 사항에 맞게 경험을 조정하세요.
맞춤형 아바타(Custom Avatars) 및 움직임 팔레트(Movement Palettes)
이전 애셋은 새로운 0.11 기본 움직임 팔레트(Default Movement Palette) 사용 시 엣지 복구(Edge Recovery) 애니메이션이 포함되지 않을 수 있습니다. 맞춤형 아바타(Custom Avatars)의 모든 필요한 애니메이션을 신중하게 플레이 테스트하세요.
키 입력 & 마우스 입력 규칙(Key Input & Mouse Input Rules): 바인드/바인드 해제, 설명
경험(Experience) 전반에서 컨트롤 사용 방식을 다양화하기 위해 키 입력 및 마우스 입력을 바인드(Bind) 또는 바인드 해제(Unbind)하세요.

멀티플레이어 NPCs
Raycast, Tags, Light, NFT Sensor
액터 속성 스위처 동작
게임 플레이 중 대상 오브젝트에 태그를 추가하거나 제거합니다.
레이캐스트 컴포넌트
정밀한 레이캐스팅을 위한 추가 매개변수
- 시작 시 활성화 
- 레이는 모든 대상에서 멈춰야 함 
- 대상에 닿으면 비활성화: 비활성화 해제 시 재시작을 위한 방송 간 지연 설정 
- 플레이어에 부착 가능 
- 다중 대상 지원 
NFT 센서 컴포넌트
새로운 "장착됨(Is Equipped)" 토글을 통해 필수 NFT가 장착되었는지 확인하여 성공 메시지를 트리거할 수 있습니다.
라이트 컴포넌트
새로운 오프셋 매개변수로 추가 로직 액터의 필요성을 줄이고, 아바타 기능으로서 스폰 포인트 동작의 활용 범위를 확대합니다.
보안(Security), 성능(Performance) 및 최적화(Polish)
넷코드(Netcode), 메모리, CPU, 그래픽 최적화를 통해 네트워크 문제를 줄이고, 더 나은 성능과 모든 경험(Experiences)의 로딩 시간을 단축합니다.
🚀 멀티플레이어 경험(Experiences)에서 CPU 및 네트워크 성능이 15% 이상 향상되었습니다.

향상된 부정 행위 방지(Anti-Cheat) 조치
다양한 개선 사항을 통해 The Sandbox에서 경험(Experiences)을 플레이하여 얻는 보상이 실제 플레이어에게 지급되도록 더욱 강화되었습니다.
픽업 가능 컴포넌트(Pickable Component)
더 부드러운 오브젝트 픽업과 지연 감소를 위한 코드 개선.
텔레포트 컴포넌트(Teleport Component)
맞춤형 VFX와 향상된 가독성을 갖춘 개선된 텔레포트 화면.
승리 및 패배 카메라(Victory & Defeat Camera)
승리 또는 패배가 트리거 될 때 새로운 짧은 시퀀스가 나타납니다.
수정: 지형 동기화(Terrain Synchronisation)
동작(Behaviour) 로직 개선을 위한 문제 수정.
크리에이터 도구(Creator Tools)
0.11에서 적용할 주요 물리 및 퀘스트 로직 업데이트를 확인하려면 0.11 업그레이드 가이드를 참고하세요.
애셋 키트(Asset Kits)
새로운 애셋 키트(Asset Kits)는 창의적인 테마와 파트너 애셋을 추가하여 메타버스에서 나만의 공간을 구축할 수 있도록 도와줍니다. 라이브러리(Library) 오른쪽 상단의 드롭다운을 클릭하여 각 키트의 내용을 확인하세요!

파트너
 Atari Centipede
 Atari Centipede
 Blond:ish
 Blond:ish
 Care Bears
 Care Bears
 Chupa Chups
 Chupa Chups
 The Smurfs
 The Smurfs
테마
- 백룸(Backroom) 
- 바자르(Bazaar) 
- 도시(City) 
- 사막(Desert) 
- 숲(Forest) 
- 섬(Island) 
- 늪(Swamp) 
- 툰드라(Tundra) 
- 화산(Volcano) 
화산 테마(Volcano Theme) 예시

퍼블리싱 허브(Publishing Hub)
이제 게임 메이커(Game Maker)의 하나의 창에서 다음을 수행할 수 있습니다:
- 게임 메이커 갤러리(Game Maker Gallery)에 경험(Experience)을 공유하세요. 
- 경험 관리자(Experience Manager)에 접속하여 무료 경험 페이지(Experience Page)를 생성하고, 애셋을 확인하며, LAND에서 위치를 지정하고, 접근 제한을 설정한 후 맵(Map)에 게시하세요. 
- 모든 맞춤형 애셋(Custom Assets) 초안을 '준비 완료(Ready)' 상태로 설정하여 경험을 게시하세요. 

랭킹 데이터 활용(Use Ranking Data)
게임 규칙(Game Rules) 창의 새로운 랭킹(Ranking) 옵션을 사용하여 플레이 세션 종료 시 및 경험 페이지(Experience Page)에서 최대 세 개의 변수를 정렬하여 표시하세요. 이 기능은 자체적인 대회를 운영하는 데 유용한 도구입니다!
메시지 보내기 규칙(Send Message Rule)의 브로드캐스트 유형(Broadcast Types)
규칙 세트(Ruleset)의 브로드캐스트 대상을 맞춤 설정하려면 메시지 보내기 규칙(Send Message Rule)을 사용하여 메시지를 전송하세요.

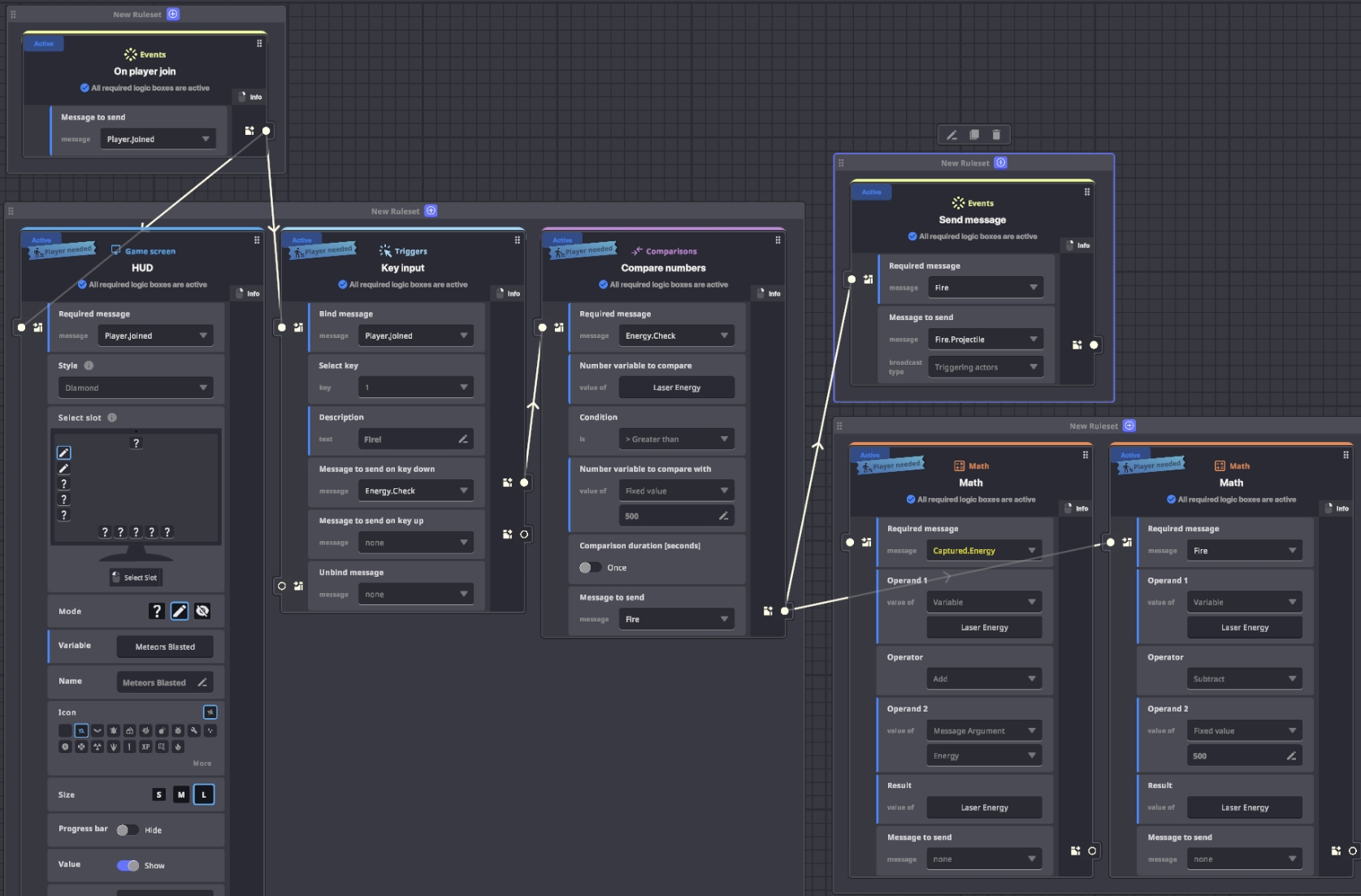
다중 그리드보드(Multiple Gridboards) 및 규칙 연결(Rule Connections)
향상된 성능과 넉넉한 공간을 활용하여 규칙 세트(Rulesets)를 만들고 경험(Experience) 메커니즘을 구축하세요.

여러 개의 그리드보드(Gridboards)에 규칙 세트(Rulesets)를 구축하고 카테고리 별로 정리하여 더 다양한 게임플레이 메커니즘을 설계하세요.

그리드보드(Gridboard)에서 규칙이 메시지를 송수신 하는 방식을 연결선으로 시각화 하세요.
게임 규칙(Game Rules) 창에 유용한 새로운 컨트롤 및 UI 팁이 추가되었습니다.

계층 구조(Hierarchy)
애셋(Assets)을 더욱 쉽게 정리하고 찾을 수 있습니다:

폴더 관리(Folder Management)
우클릭 메뉴에 다음 기능이 추가되었습니다:
- 폴더로 이동(Move to Folder) 옵션 
- 색상 선택(Colour Selection) 

액터 개수(Actor Count)
액터 개수(Actor Count)에 커서를 올리면 총 복셀 애셋(Voxel Assets) 및 로직 애셋(Logic Assets) 수를 확인하여 경험(Experience) 최적화를 할 수 있습니다.

중첩 애셋 검색(Nested Asset Search)
검색 결과에 애셋의 상위 폴더가 표시됩니다.
동작 및 구성 요소(Behavior & Components): 복사/붙여넣기
우클릭하여 동작(Behaviour) 또는 구성 요소(Component)의 모든 매개변수를 복사한 후, 다른 오브젝트의 동일한 동작 또는 구성 요소에 붙여넣을 수 있습니다.
 선택 도구(Picker Tool) 및 블록 카운터(Block Counter)Counter
 선택 도구(Picker Tool) 및 블록 카운터(Block Counter)Counter
 선택 도구(Picker Tool) 및 블록 카운터(Block Counter)Counter
 선택 도구(Picker Tool) 및 블록 카운터(Block Counter)Counter유용한 새로운 도구를 통해 선택 및 배치를 더욱 쉽게 할 수 있습니다.

블록(Block) 또는 애셋(Asset)을 클릭하여 선택하고 해당 속성을 확인하세요. 배치 도구(Place Tool)를 사용하여 다시 배치할 수 있습니다.

자유 브러시(Free Brush)로 배치 중인 블록 개수를 XYZ 축 기준으로 확인하세요.
NFT 이미지(NFT Image) 및 NFT 센서(NFT Sensor) 구성 요소
NFT 이미지(NFT Image)는 이제 WEBP 형식으로 표시됩니다.


NFT 센서(NFT Sensor)에 새로운 매개변수가 추가되어 사용 목적을 명시할 수 있습니다. (이는 로직에 영향을 미치지 않습니다.)
모달 카테고리 및 신규 사운드 & VFX(Modal Categories with New Sounds & VFX)
선택 모달(Selection Modal) UI가 카테고리별로 표준화되어 원하는 항목을 더욱 쉽게 찾을 수 있습니다.
 

용도별 동작(Behavior) 및 구성 요소(Component) 카테고리 옵션을 클릭하면 업데이트 된 설명을 확인할 수 있습니다.
 

비주얼 FX(Visual FX) 및 오디오(Audio) 카테고리의 새로운 옵션 사운드를 클릭하면 짧은 미리 듣기 클립이 재생됩니다.
 

애셋(Asset) 및 모델(Model) 선택 카테고리 모델 선택(Model Select)에 동적 라이브러리(Dynamic Library) 옵션이 추가되었습니다.
텍스트 필드: 이모지 및 언어 지원
텍스트 필드는 경험 페이지, 게임 메이커, 게임 클라이언트에서 더 다양한 옵션을 지원합니다.

경험 제목과 설명에 이제 이모지를 사용할 수 있습니다.

대화, HUD 텍스트 등에서 중국어, 한국어, 일본어를 포함한 수천 가지 언어로 텍스트를 입력할 수 있습니다.
지원 언어를 사용해 게임 메이커에서 로직을 트리거할 메시지를 생성할 수 있습니다.
다섯개의 새로운 모듈형 게임 유형 템플릿
소셜 플랫폼(Social Platforming), 크래시(Crash), 퀴즈(Quiz), 태그(Tag), 아이들 클리커(Idle Clicker) 게임플레이를 활용하여 새로운 모듈형 템플릿을 적용하고 자신만의 세계를 구축하세요.





수동 업그레이드가 필요합니다.
0.11에 맞춰 조정할 주요 물리 및 퀘스트 로직 업데이트는 0.11 업그레이드 가이드를 참조하세요.
플레이어 도구
지정의상(Outfit): 저장 및 장착
좋아하는 NFT 장비 조합을 빠르게 적용하세요.


지정의상 저장

저장된 항목 탐색
추천 경험, 평가 및 북마크
경험을 평가하고, 즐겨찾기에 추가하여 다시 플레이하세요. 북마크한 경험은 더 샌드박스 웹사이트의 경험 갤러리에 표시되어 쉽게 찾아 다시 플레이할 수 있습니다.

플레이 중 지도를 탐색하며 추천 콘텐츠를 찾아보세요.

UX/UI 개선사항
인벤토리 정렬
기본 정렬 방식이 최신순으로 변경되어 새로 수집한 아이템을 더 쉽게 찾을 수 있습니다. 각 장비 슬롯에는 이제 아이콘이 표시됩니다.
팝업 시스템
게임 내 팝업을 위한 통합 UI가 제공됩니다.
UI 애니메이션
NFT 갤러리, 인벤토리 등을 열거나 닫을 때 화면 전환 효과가 적용됩니다.
스타일 업데이트
메인 메뉴, 내비게이션 바,
Last updated








