🅿️Hunger(ハンガー)
Game Rules Preset Available
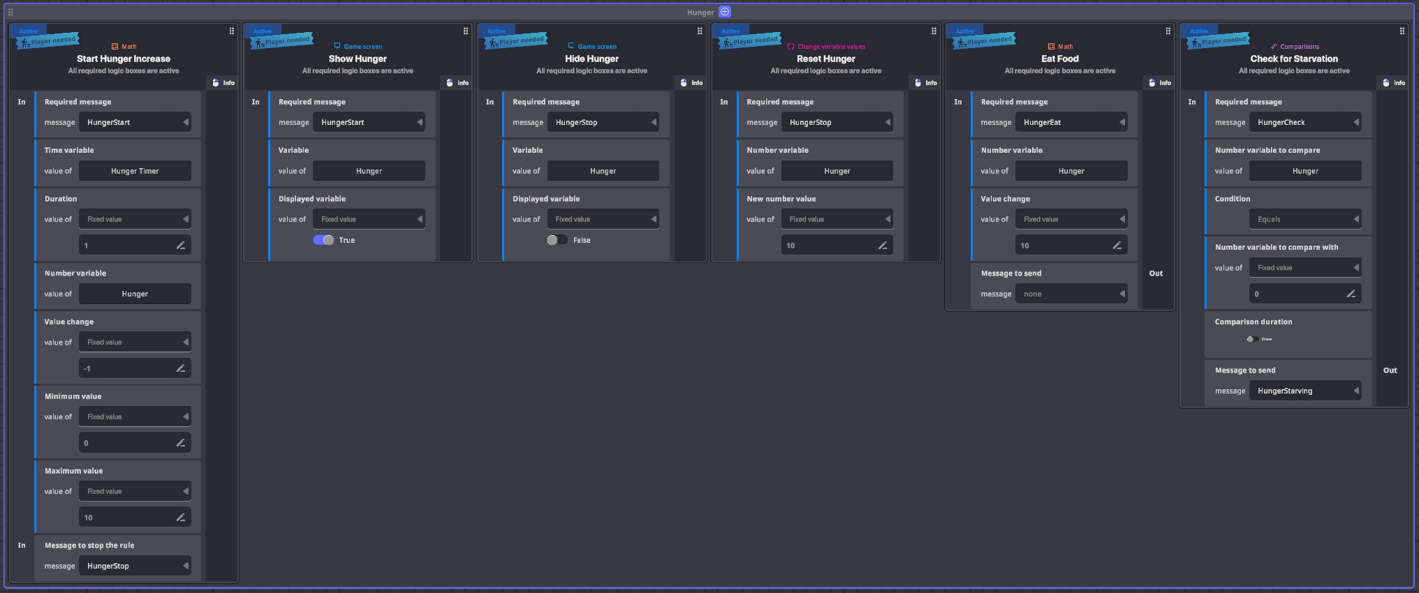
Game Rules Preset AvailableHunger introduces a new player stat, that is useful for survival games. The stat will continously decrease and can be increased by performing interactions, like collecting an item.
APPLYING PRESETS TO YOUR EXPERIENCE LOGIC
Presets will only add rules, variables and messages in and out. To create a fully working game mechanic you also need to add assets with behaviours and components to communicate with the Preset.
See an example of applying a Ruleset for a Collect Points mechanic.
Add a Preset
Click Gameplay in the Top Bar and select the Game Rules tab.
Click Presets in the Island Menu on the left.
Click on a Preset to add it to your grid board.
Visit the Game Rules page for full documentation, including controls for easy use.
Rules Included

役に立ちましたか?

